Available Reports Tab
This page describes controls of the Available Reports tab of the Reporting window.
Note
To open the Reporitng window, select Project > Reporting from the main menu.
Here is a sample view of the tab:
![]() |
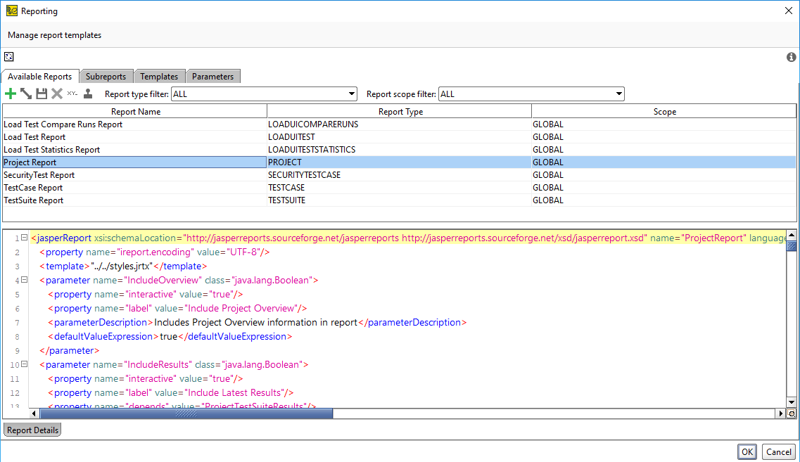
The tab has the table which lists reports and provides brief information about them: their names, types, and scope.
In the editor under the table, you can change your report templates.
By using the toolbar, you can manage reports. It has the following buttons:
Icon | Button | Description |
|---|---|---|
![]() | Add Report Template | Adds a report template which you can then use in main reports or subreports. |
![]() | Extend Selected Report Template | Extends the report template you have selected. |
![]() | Save Report Template | Saves the report template to your file system. |
![]() | Delete Report Template | Deletes the report template from your file system. |
![]() | Rename Report Template | Renames the report template in your file system. |
![]() | Clone Report Template | Clones the report template in your file system. |
You can also use the Report type filter and Report scope filter drop-down list to filter reports to be shown in the table.
Add Report Options
When creating a new report by clicking
, the Add Report dialog appears. You need to specify the following options in it:

Option | Description |
|---|---|
Name | A report name. |
Report Type | A report type. Available values:
|
Extend Report Options
When extending a report by clicking
, the Extend Report dialog appears. You need to specify the following options in it:

Option | Description |
|---|---|
Name | A report name. |
Report Type | A report type. Available values:
|
Report Scope | A report scope. Available values: , . |
Choose Subreports Options
The Choose Subreports dialog follows the Extend Report or Add Report dialog. In this dialog, you select which subreport to include in the report and specify whether you want to create the selected subreports at the Project level.
![]() |
Option | Description |
|---|---|
SubReports | Provides a list of subreports to include in the project. |
Create Project-level Subreports | Adds subreports to the project. |
Report Details Tab
By using the Report Details tab at the bottom of the Reporting window, you can view data of the selected report and configure it. The tab has the following options:
Option | Description |
|---|---|
Name | A report name. |
Type | A report type Available values: , , , , , , , . |
Level | Shows to which level the selected report belongs. Possible value: . |
Description | A report description. |
Scope | A report scope Possible values: , . |
Data Source | A subreport data source. |






