Custom Project Properties Tab
On the Custom Project Properties tab, you define values of the custom project properties specific to the selected environment.
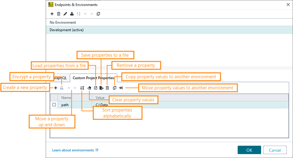
To edit a value, double-click the Value cell in the table. Use the tab toolbar to work with property values: clear, load, or save to a file, copy or move to another environment:
![]() |
To delete multiple items, hold down:
the control button (Windows, Linux)
the command button (MacOS)
and click on the items you want to delete. Once selected, click on the recycle bin icon.
Working With Multiple Environments
All your custom properties in the list are available to all environments. If you add a property to an environment, it will also appear in other environments of your project and, if you remove a custom property, it will disappear from all environments.
However, ReadyAPI allows to have the same custom property in different environments with different values, so if you change some property value, it may be different in another environment.
Accessing Environment Properties
Since environments are custom project properties, you can use them in your tests by using property expansions. To call an environment variable in your tests, use the following syntax:
${#Project#<PropertyName>}
If the property value is not specified in the environment, ReadyAPI will use an empty value.
