Refer to Data in Responses
To use values from data sources in virtual service responses, you need to insert property expansions that refer to the needed data source properties. To do this:
Switch to the Setup page of the virtual service editor.
Select the desired response.
In the property editor on the right, select your data source from the Data Source drop-down list:

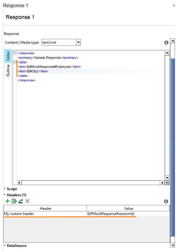
Use the property expansion syntax to refer to a property:
${property-name}– or –
${#MockResponse#property-name}You can insert these expressions into the response body or into a header. The property names are case-insensitive:

If needed, you can use multiple property expansions, for instance:

Important
For REST service users: The described functionality is available only when the
Response Property Expansionproperty istrue. By default, the property value istrue. You may need to check it if the property expansion stopped working for some reason.Referring in Scripts
To refer to a data source property in script code, you use the
mockResponse.getPropertyValue(...)function. The property names are case-insensitive:Important
The
getPropertyValue(...)function returns the property value in the “property expansion” format. For example,mockResponse.getPropertyValue('City')will return${City}, not the actual value of the property like a string or a number. ReadyAPI will handle this expression and insert the actual value before sending the response. This means that you cannot check or compare actual property values in scripts.